| 일 | 월 | 화 | 수 | 목 | 금 | 토 |
|---|---|---|---|---|---|---|
| 1 | 2 | 3 | 4 | 5 | 6 | 7 |
| 8 | 9 | 10 | 11 | 12 | 13 | 14 |
| 15 | 16 | 17 | 18 | 19 | 20 | 21 |
| 22 | 23 | 24 | 25 | 26 | 27 | 28 |
| 29 | 30 | 31 |
- SpringBoot
- Tomcat
- spring
- Exception
- Python
- 오픈소스
- myBatis
- ubuntu
- Docker
- STS
- Eclipse
- Spring Boot
- Source
- Thymeleaf
- git
- oracle
- MSSQL
- AJAX
- JavaScript
- Core Java
- IntelliJ
- 문서
- jpa
- error
- 설정
- PostgreSQL
- MySQL
- maven
- JDBC
- Open Source
- Today
- Total
헤르메스 LIFE
[IntelliJ] Plugins 본문
1. Atom Material Icons
- https://plugins.jetbrains.com/plugin/10044-atom-material-icons/

2. lombok ( 이젠 default 설치됨 )
plugins.jetbrains.com/plugin/6317-lombok

2. .ignore
- Git 사용 시 Ignore 폴더 / 파일을 설정할 수 있음.
plugins.jetbrains.com/plugin/7495--ignore

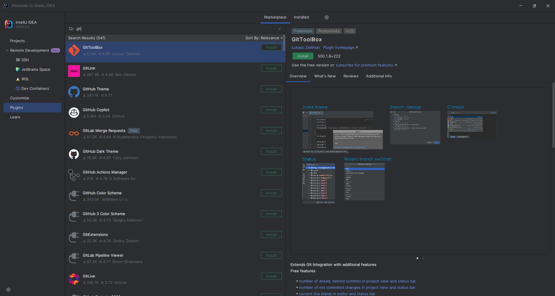
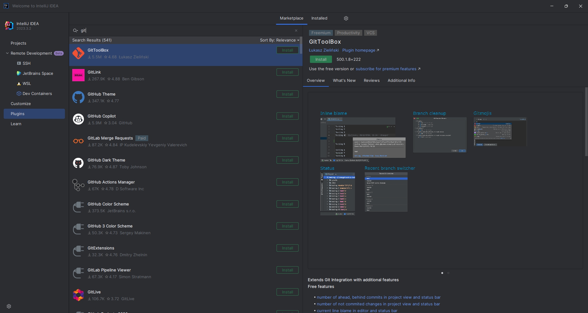
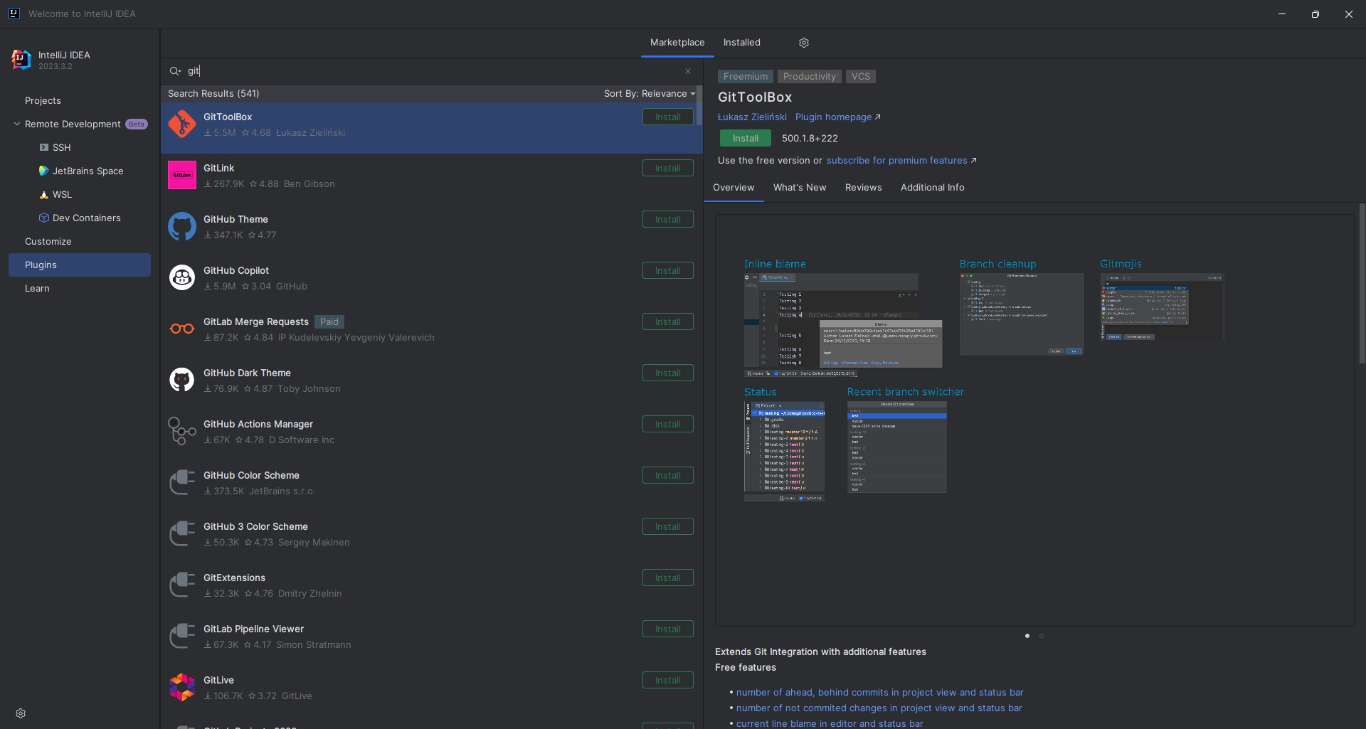
3. Git ToolBox
- 요즘엔 Git ToolBox ( https://plugins.jetbrains.com/plugin/7499-gittoolbox )

- IntelliJ 2020.x 버전에는 기본 번들로 설치되어 있습니다.

4. JPA Buddy
- JPA 개발 시 많이 사용하는 Plugin
- https://plugins.jetbrains.com/plugin/15075-jpa-buddy

5. Key Promoter X
- 단축키를 배울수 있는 plugin
- https://plugins.jetbrains.com/plugin/9792-key-promoter-x

6. MyBatisX

9. Translation
- https://plugins.jetbrains.com/plugin/8579-translation/

11. Rainbow Brackets
- Brackets 을 색상별로 보여줘서 예쁘게 보임.
plugins.jetbrains.com/plugin/10080-rainbow-brackets

12. HighlightBracketPair
- HighlightBracket 이 어디서 시작해서 어디서 끝나는지를 확실히 보여줌.
plugins.jetbrains.com/plugin/10465-highlightbracketpair

15. Multi Run
- 애플리케이션을 여러개 시행 할 수 있음.
plugins.jetbrains.com/plugin/7248-multirun

50. Korean Language Pack / 한국어 언어 팩
plugins.jetbrains.com/plugin/13711-korean-language-pack------

https://hermeslog.tistory.com/443
[IntelliJ] 설정들
https://hermeslog.tistory.com/536 [IntelliJ] 설정들 #2 https://hermeslog.tistory.com/443 > [Settings] >> [Plugins] > lombok 설치 1-2. Enable annotation processing 체크 1-3. 단축키 ( Alt + Ins ) Getter, Setter 뿐만 아니라, Cons.." data-og-hos
hermeslog.tistory.com
https://hermeslog.tistory.com/536
[IntelliJ] 설정들 #2
https://hermeslog.tistory.com/443 [IntelliJ] 설정들 1. Getter, Setter 자동 생성 1-1. lombok Plugin 설치 [File] >> [Settings] >> [Plugins] > lombok 설치 1-2. Enable annotation processing 체크 1-3. 단축키 ( Alt + Ins ) Getter, Setter 뿐만
hermeslog.tistory.com
'장난감들' 카테고리의 다른 글
| [IntelliJ] IntelliJ 단축키 정리 (0) | 2021.01.07 |
|---|---|
| [IntelliJ] Properties 파일 한글깨짐 (0) | 2021.01.03 |
| [macOS] brew 설치 (0) | 2020.11.18 |
| [MacOS] Version (0) | 2020.11.18 |
| [macOS] macOS 다운로드 (0) | 2020.11.18 |